Germany: GL Garrad Hassan Releases New Version of Bladed

Germany: GL Garrad Hassan Releases New Version of Bladed

Technology

Germany: GL Garrad Hassan Releases New Version of Bladed

GL Garrad Hassan has released Version 4.4 of Bladed, the industry standard integrated software package for the design and certification of onshore and offshore wind turbines.

The release of Version 4.4 represents a significant milestone for Bladed, with many new features, including a new pitch actuator model with additional functionality, a new external controller interface, improved moorings capability for floating turbines, and several updates to the hardware test module. Celebrating its 20th birthday this year, Bladed continues to respond to the needs of the industry by developing features that are important in the design and analysis of today’s modern turbines.

Based on a multibody dynamics system and with a rigorous formulation of the aerodynamics, electrical systems, control systems, wind and sea state environments, Bladed offers wind turbine and component manufacturers, design consultants and research organisations a validated and reliable design tool.

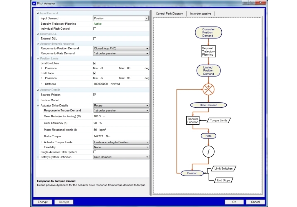
This latest release of Bladed includes some important updates, particularly to the pitch actuator modelling, which now includes such additional features as setpoint trajectory planning, limit switches, end stops and variable torque limits. A new interactive user interface screen also provides a clearer description of the model and options available.

As well as the pitch actuator modelling, this release also sees the introduction of a brand new interface between the simulation code and the external controller, making it more straightforward and clearer to write controllers that utilise a large number of variables and options.

The floating capability has also been enhanced by the addition of a tool that allows the user to auto populate the stiffness matrix that represents a catenary mooring line from some basic line properties. This, along with a number of additional updates improves the functionality and usability of the software.

[mappress]

Press release, March 19, 2013; Image: GL